Translate

Total Pageviews

My YouTube Channel

Thursday, 28 November 2019

VMware Ports and Protocols For VMware Products


Firewall Configuration is always one of the important requirement while designing any environment. Refer this link to know VMware Products Firewall Ports requirements.

https://ports.vmware.com/

Wednesday, 20 November 2019

Friday, 8 November 2019

VMware Advanced Printing - VMware Horizon 7.7 Feature

The VMware Advanced Printing feature supports client printer redirection, as well as location-based printing, and it persists printer settings that users configure:

VMware Advanced Printing supports the following:
  • Printing to any printer available on the client (similar to ThinPrint)
  • Printer redirection
  • Location-based printing
  • Persistent print setting
  • Printing for published desktops and applications that are deployed on physical RDS hosts
Note:- You cannot run both Old Virtual Printing Feature and New Advanced Printing Feature on same Desktop (Only one of the Printing Feature you can run on an Desktop). This is Horizon Agent Feature, which can be configured through GPO

Requirements:
VMware Advance Print requires Horizon Agent 7.7 and Horizon Client 4.10, and is compatible with Horizon GPOs.


How to Configure
Check this Link to Know how to configure it.

More Links:-
https://virtualizationreview.com/articles/2019/02/25/getting-started-with-vmware-virtual-print.aspx

Session Collaboration - VMware Horizon Feature

With the Session Collaboration feature, users can invite other users to join an existing Windows remote desktop session. This feature was Introduced in Horizon 7.4

Requirements

Limitations
Users cannot use the following remote desktop features in a collaborative session.
  1. USB redirection
  2. Real-Time Audio-Video (RTAV)
  3. Multimedia redirection
  4. Client drive redirection
  5. Smart card redirection
  6. Virtual printing
  7. Microsoft Lync redirection
  8. File redirection and Keep in Dock functionality
  9. Clipboard redirection
  10. Users cannot change the remote desktop resolution in a collaborative session.
  11. Users cannot have multiple collaboration sessions on the same client machine.
How to Configure it
1. Enable the Session Collaboration Feature:-
    • Enable through Desktop Pool Properties or
    • Enable through RDS Farm Properties or
    • Through GPO.
Through Desktop Pool Properties
Through GPO
2.  Connect with the VDI Desktop

3. Send the Invite to the Desired User
Notification Area > Click on  Session Collaboration Icon > Search for the User


 Click on Copy Link (You will get two more option in your environment IM and Email)


Paste this Link and Share with this viewuserb


4. Login with viewuserb on any Network Machine > Open this Invite Link > Enter the Credential of viewuserb to connect with this session > As soon as it is joined by viewuserb, on the source machine you will see status will be changed to "Joined"


But by default viewuserb can only see the what source is presenting, there will be no control on this machine (You cannot use keyboard and Mouse in this session by default)

To Provide the Control to Collaborators, Make this change:-
Notification Area > Session Collaboration Icon > Use this toggle switch on enable Remote Control
Note: To Disable Remote Control Use Double Clock on Press any Key

Wednesday, 6 November 2019

Create VMware vSphere Asset Inventory through GUI

Interested in creating the VMware vSphere Asset Inventory through GUI? Here is solution
- Use vSphere Client (HTML 5 Based) or vSphere Web Client

vSphere Client
Open vSphere Client > Select the Inventory Data you want to export (In Example i have exported VM Info) > Export > CSV file will be generated



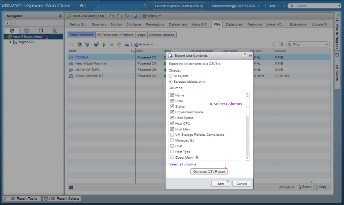
vSphere Web Client
You can perform the above mentioned steps through vSphere Web Client too. Here is how:-